Index of /doc/CppComet/chat-example

[ICO]NameLast modifiedSizeDescription

[PARENTDIR]Parent Directory  -  
[   ]еуче22019-12-18 01:53 3.4K 
[   ]chat.php2019-12-18 01:53 654  
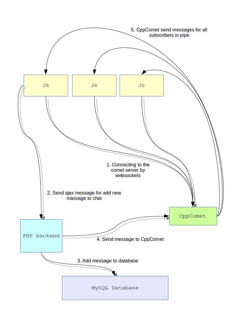
[IMG]scheme of chat.gif2019-12-18 01:53 44K 
[IMG]scheme of chat.jpg2019-12-18 01:53 51K 
[   ]scheme of chat.odg2019-12-18 01:53 17K 
[IMG]scheme of chat.png2019-12-18 01:53 165K 
[TXT]test.html2019-12-18 01:53 1.4K 
[TXT]text.html2019-12-18 01:53 6.7K 

Apache/2.4.38 (Debian) Server at comet-server.com Port 80